此文转自:https://www.51cto.com/article/680520.html
第一,为什么使用HTTPS之后,通信就安全了?
第二,HTTPS实现通信安全的原理是什么?
第三,使用了HTTPS就绝对安全了吗?
本篇文章就带大家一起聊聊HTTPS,顺便解答上面三个问题。
关于HTTPS
前面学习过HTTP协议的报文格式及交互模式,我们知道HTTP传输的内容本质上就是文本,HTTP/2采用了二进制字节的形式传输,但依旧可以进行反编译。也就是说,在通信的过程中只要拦截对应的请求,就可以获得通信的报文信息。从这个层面来讲,我们说HTTP协议是不安全的。
而HTTPS是身披SSL外壳的HTTP,利用SSL/TLS建立全信道,加密数据包。HTTPS的主要目的是提供对网站服务器的身份认证,同时保护交换数据的隐私与完整性。
在HTTPS通信过程中,会涉及到非对称加密和对称加密两种算法,从而满足了性能和安全的双重需要。
HTTPS的特点
HTTPS传输的是加密之后的数据,即使被拦截也很难获得明文。HTTPS有以下特点:
内容加密:采用混合加密技术(结合对称加密和非对称加密技术),中间者无法直接查看明文内容;
验证身份:通过证书认证客户端访问的是自己的服务器;
保护数据完整性:防止传输的内容被中间人冒充或者篡改;
关于这些特点,我们可以在原理层面进行逐步分析。
HTTPS协议实现原理
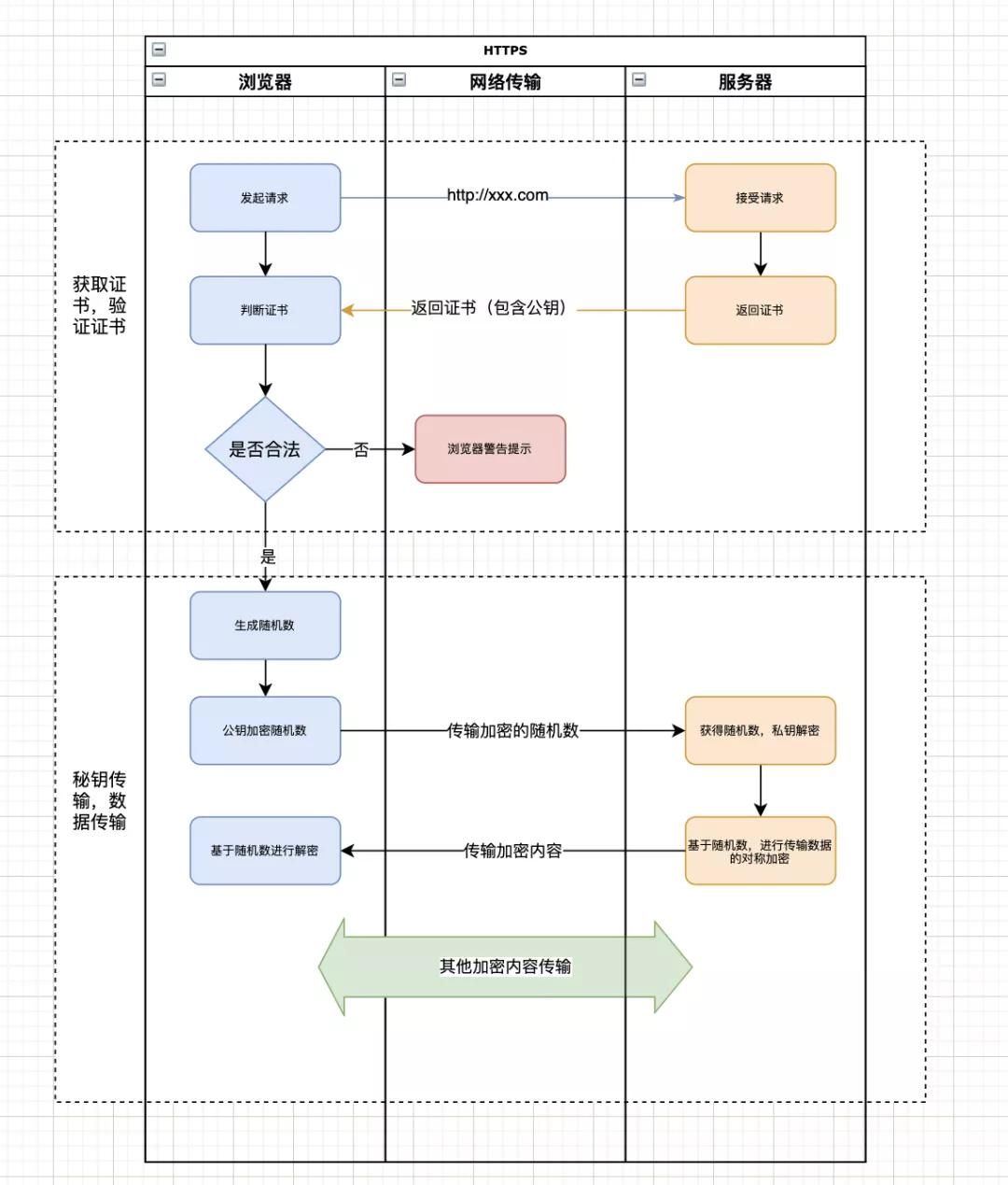
采用HTTPS通信的过程涉及到两部分:证书验证和数据传输。

HTTPS原理
第一阶段,证书获取及验证过程:
浏览器发起一个HTTPS的请求;
服务器接收到请求,返回一个HTTPS证书,该证书内包含服务器私钥对应的公钥信息;
浏览器验证证书是否合法,如果不合法(未经过CA认证或未添加信任)则进行提示。通常位于浏览器中URL地址左侧有的小锁图标处;
第二阶段,加密秘钥传输及加密报文传输,可以统称数据传输:
证书验证合法或可信任,则在浏览器端生成一个随机数,该随机数用于通信报文的对称加密;
通过公钥将随机数加密,传输给服务器;
服务器获得加密的随机数,使用私钥进行解密,并存储随机数。此时,双方都有了对称加密的秘钥(随机数);
服务器使用随机数对要传输的数据进行对称加密,并将加密信息返回给客户端;
客户端获得加密数据,使用随机数作为秘钥,基于对称加密算法对报文进行解密,渲染呈现给用户;
关于HTTPS的实现原理总结一下就三步:
客户端向服务器端索要并验证公钥;
双方协商生成"对话密钥";
双方采用"对话密钥"进行加密通信;
其中前两步又称作"握手阶段"(handshake)。
上述流程看似简单,但会延伸出来几个问题,我们来逐个看看。
如何保证公钥不被篡改?
解决方法:将公钥放在数字证书中。只要证书是可信的,公钥就是可信的。这也是为什么服务器返回的是证书,而不是单纯的公钥。
如何减少公钥加密耗时问题?
解决方法:每一次对话(session),客户端和服务器端都生成一个"对话密钥"(session key),用它来加密信息。由于"对话密钥"是对称加密,所以运算速度非常快,而服务器公钥只用于加密"对话密钥"本身,这样就减少了加密运算的消耗时间。
这也是为什么在HTTPS通信过程中会生成一个随机数的原因,它就是“对话密钥”,用来数据通信的对称加密,提升算法性能。
另外,一对公私钥只能实现单向的加解密,所以HTTPS中内容传输加密采取的是对称加密,而不是非对称加密。
分析完整个HTTPS交互的流程,看似已经完美的方案中其实还有一个漏洞:数据在网络传输中如果被“中间人”掉包了怎么办?
“中间人”攻击
我们先来看一下,在基于HTTPS交互的过程中,在通信的过程中公钥被掉包了会发生什么情况。

中间人攻击
在上图中,基本原理就是中间人通过网络劫持等,将通信过程中的公钥替换成自己的,然后假装自己是服务器与客户端进行通信。从而对信息进行窃取或篡改。
我们知道,公私钥及证书都是可以自己进行生成的,虽然发起了HTTPS的请求,但如果证书和公私钥无法保证是否被替换,传输的安全性就无法保证。此时,就需要拿出终极武器:SSL证书申购。也称作CA证书申购。
CA证书
CA是证书的签发机构,它是公钥基础设施(Public Key Infrastructure,PKI)的核心。CA是负责签发证书、认证证书、管理已颁发证书的机关。有这样一个权威机构来签发证书,就确保了证书的可信性(合法性)。
浏览器会对服务器返回SSL证书进行验证:
验证域名、有效期等信息是否正确;
判断证书来源是否合法:每份签发证书都可以根据验证链查找到对应的根证书,操作系统、浏览器会在本地存储权威机构的根证书,利用本地根证书可以对对应机构签发证书完成来源验证;
判断证书是否被篡改:需要与CA服务器进行校验;
判断证书是否已吊销,可用于第3步中,以减少与CA服务器的交互,提高验证效率。
上述条件完全满足时,才说明该证书合法。
此时,再回到“中间人”攻击的问题,会发现,当浏览器获取到假公钥时,通过比对验证就会发现不合法,进而在浏览器层面对用户进行风险提示。但浏览器只会进行风险提示,用户仍然可以授权信任证书继续操作。
使用了HTTPS就绝对安全了吗?
通过上面的学习我们已经知道HTTPS通信是加密的,常规抓包手段是无法获取报文内容的。但像上面所说的“中间人”攻击的情况,不顾浏览器的安全提醒,继续进行后续网页的访问,则会出现安全问题。
在客户端授权的情况下,可以组建中间人网络,而抓包工具便是作为中间人的代理。通常,HTTPS抓包工具会生成一个证书(类比的假证书),用户安装在客户端或添加信任。此时,客户端先与抓包工具通信,抓包工具再将请求转发到服务器,服务器返回的信息,抓包工具可进行处理或输出,然后再返回给客户端。
因此,HTTPS的安全性更多的体现在用户不知情的情况下进行的访问,如果用户已知情或主动授信,表明用户已经明确了风险,此时如果出现中间人攻击的问题,HTTPS还是不安全的。
本地随机数的安全
最后,还有一方面的安全需要我们留意,那就是本地随机数的安全。在HTTPS内容传输时采用的是对称加密,因此秘钥在客户端和服务器端均存储的有。针对本地存储是随机数,HTTPS并不能保证它的安全,HTTPS重点关注的是传输过程中的安全。
也就是说,本地的安全属于另一安全范畴,应对的措施有安装杀毒软件、反木马、浏览器升级修复漏洞等。
小结
最后,再来看看那三个问题:
第一,为什么使用HTTPS之后,通信就安全了?
HTTPS利用SSL/TLS建立全信道,加密数据包,保证了传输安全,防止传输过程被监听、防止数据被窃取,可以确认网站的真实性。
第二,HTTPS实现通信安全的原理是什么?
HTTPS实现安全通信主要通过多种加密方式和身份验证实现,主要分三步:(1)客户端向服务器端索要证书并验证公钥;(2)双方协商生成"对话密钥";(3)双方采用"对话密钥"进行加密通信;
其中,证书保证了公钥的可信与安全,公钥保证了“对话秘钥”传输的安全,“对话秘钥”保证了通信报文的安全。
第三,使用了HTTPS就绝对安全了吗?
HTTPS重点关注传输过程中的安全,在用户不知情的情况下进行网站访问,浏览器会给出安全提示。但如果用户继续访问或设置授信,则会发生“中间人”攻击的可能性。在某些国家可以控制CA根证书的情况下,中间人攻击一样可行。中间人攻击常发生在公共WIF或路由上。
在本地随机数(秘钥)安全方面,HTTPS也无能为力,只能借助杀毒软件、漏洞升级等来防护。同时,在黑客攻击、拒绝服务攻击、服务器劫持等方面,HTTPS几乎起不到作用。